

该研究团队来自伊利诺伊大学厄巴纳 - 香槟分校(UIUC),由计算机系助理教授 Jiaxuan You 领导,其指导的 U Lab 长期从事大模型智能体相关研究。Jiaxuan You 教授的研究聚焦于 Agentic LLM 的基础能力、垂直应用与生态体系建设,博士毕业于斯坦福大学,已在 NeurIPS、ICML、ICLR 等顶级会议发表论文三十余篇,总引用量两万余次,多次担任 Area Chair 并组织国际 Workshop。其主导或参与的开源项目累计获得三万余颗 Star。
本项研究的系统实现与实验工作由 Siqi Zhu 完成。Siqi Zhu 现为 UIUC 计算机系博士生,本科毕业于清华大学,研究方向聚焦于大模型智能体、强化学习系统,从事面向真实应用的 大模型智能体系统构建与开源实践。
摘要
随着大模型走向 “智能体元年”,强化学习(RL)逐渐被公认为通往通用人工智能的关键技术,但它长期停留在少数实验室的象牙塔里。传统 RL 框架的单体式设计、昂贵的显存开销以及复杂的工程流程,让许多有想法的团队望而却步。
近期,由 UIUC Jiaxuan You 教授领衔的 U Lab 团队开源了 OpenTinker—— 一个全新的 “强化学习即服务”(RL-as-a-Service, RLaaS)系统。它通过精细的解耦架构和友好的 API,让算力不再限制算法的开发,无论是在拥有 GPU 集群的研究机构还是在仅有 CPU 的个人电脑上,都能让更多开发者以极少的代码启动智能体训练。
序言:后训练时代的挑战与突破
进入 2025 年,竞争的核心从模型规模的比拼转向能够进行长程决策的智能体。强化学习正是驱动这一范式转变的发动机。然而,对于大多数学者、创业公司甚至一些大型科技企业来说,部署一套可靠的智能体训练管线仍然是一场艰难的工程战役。现有 RL 基础设施的瓶颈不只是算法问题,更是工程上的 “阿喀琉斯之踵”:很多人理解理论,却难以真正跑通一套面向落地应用的强化学习系统。
三大工程痛点:为什么我们跑不动 RL?
在 OpenTinker 诞生之前,主流的 RL 框架普遍存在以下三种结构性难题,它们共同抑制了这一技术的普及:
一:智能体无法自然融入现有框架。 大多数 RL 库诞生于游戏和控制领域,对多轮对话、工具调用和长程规划并未预留空间。研究者往往需要将复杂的 agent 工作流硬塞进统一的训练循环,改动一处逻辑就可能牵动整个系统,维护困难且容易踩坑。
二:缺少 GPU,就注定在起跑线上落后。传统 RL 训练模式默认将推理、采样和训练全部在本地完成。对于需要大型语言模型做决策的智能体来说,这等同于要求每个实验者自备昂贵的 GPU 集群。硬件门槛直接挡住了无数好奇心和创意。
三:训练结束,模型难以脱框而出。在许多框架中,智能体的策略实现与训练逻辑深度耦合,训练后的模型往往无法直接迁移到产品环境中独立运行。训练和推理在同一个程序里纠缠不清,“跑起来” 容易,“落地用” 却异常艰辛。
这些问题叠加,让强化学习在智能体时代形成了一道隐形的高墙 —— 懂论文的不少,真正能部署的人却凤毛麟角。
破局之道:RLaaS 的系统哲学
正因为看到了这些痛点,Jiaxuan You 教授和 U Lab 团队设计了 OpenTinker,其愿景十分明确:让强化学习变得简单、可扩展且服务化。OpenTinker 不只是一个开源代码库,它代表了一种设计哲学 —— 通过解耦和分布式思路,将繁重的 RL 流程拆解成独立的服务,用清晰的接口将它们串联起来。强化学习不再是只能在本机吃掉显存的大怪兽,而是一个可以按需调用的云端服务。
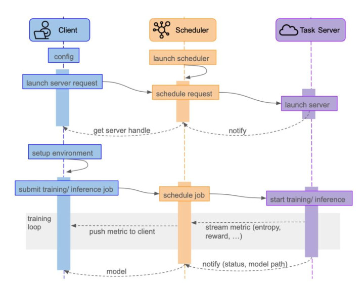
️ 架构解析:每个角色各司其职
系统的组件与交互
OpenTinker 将强化学习框架拆解为多个职责清晰、协同运作的角色,使系统更加模块化、可扩展。
在客户端,OpenTinker 提供了本地的轻量接口,开发者可以定义任务与环境、上传实验配置,并实时观察训练过程。客户端只负责发起请求和维持交互,不需要关心底层算力如何调度或执行。
在中间层,调度器构成系统的资源中枢。调度器统一管理一组可用的 GPU 工作节点,根据任务需求动态分配资源,确保每个提交的训练或推理任务都能获得合适的计算支持。
在后端,训练服务器承担真正的计算工作。它们运行在 GPU 节点上,按需启动或释放,负责执行具体的训练与推理流程,并能够随着负载变化灵活扩缩。

围绕这三类角色,OpenTinker 定义了一套简洁而清晰的交互流程。客户端首先将智能体逻辑与配置整体打包并提交给调度器。调度器随后为任务匹配合适的 GPU 资源,启动对应的训练或推理实例。任务运行期间,客户端与训练服务器保持数据通道,持续获取奖励、损失等关键指标,并根据反馈动态调整实验进度。

正是这种角色分明、协议清晰的设计,使 OpenTinker 实现了环境、奖励与策略设计同其他训练代码的分离,也将算法编程与算力调用分离,为多用户、多任务的长期稳定运行奠定了坚实基础。
核心接口:定义好边界,其他交给云端
OpenTinker 通过一套边界清晰的接口把智能体系统拆解开来,开发者只需专注于自己的部分,其余工作由平台完成:
Environment:描述 “世界如何演化” 的组件。reset 方法生成一次 roll-out 的初始状态,定义智能体开始交互时能观察到的内容;step 方法描述状态转移,接收动作并返回新的状态、奖励和终止信号。用户可以用它定义任何任务语义。
InferenceClient:站在推理与环境交互的边界。它持有一个 Environment 实例,并维护一个远端推理服务器的句柄。inference 方法驱动一轮完整的 agent 与环境交互,由本地控制环境演化,远端完成智能体策略推理;evaluate 用于在固定策略下评估性能。
RLClient:负责训练控制的接口。它通过 rl_server_handle 与远端训练服务通信,train_step 定义每次参数更新或梯度同步的原语,validation 触发评估,fit 封装了生成数据、调度训练和周期性验证的完整周期。
Scheduler:感知算力的角色。submit_job 将任务提交给调度器,launch_server 根据集群状态启动推理或训练服务器并追踪其生命周期。客户端无需关心 GPU 数量或并行策略,复杂性被隔离在调度器内部。
这些接口组成了 OpenTinker 的核心程序接口:Environment 管语义,InferenceClient 管交互,RLClient 管学习,Scheduler 管资源。它将此前笼统的 “建系统” 难题,拆解为几道接口题,极大降低了入门门槛。

三大优势:解决困扰强化学习的难题
基于上述设计,OpenTinker 缓解了传统强化学习框架长期存在的结构性瓶颈,主要体现在以下三个方面。
首先是智能体设计的标准化。OpenTinker 通过一套统一且抽象良好的接口规范,将强化学习中的核心要素进行模块化封装。用户可以在无需反复搭建训练管线的情况下,快速定义新的智能体、任务与环境。不同实验之间可以像 “插件” 一样灵活组合与替换,从而显著降低试错成本,使开发效率呈数量级提升。
其次是开发体验的整体优化。一旦后端服务器部署在 GPU 集群上,开发者便可以通过网络从任意设备调用训练与推理能力,而无需在本地配置复杂而脆弱的运行环境。强化学习的实验流程从 “重资产、强耦合” 的工程负担中解放出来,使研究者能够专注于算法设计与环境建模本身,而不再受限于个人硬件条件。
最后是算力共享与资源利用率的显著提升。OpenTinker 将 GPU 资源统一纳入服务化调度体系,支持多用户并发访问、异步执行与任务排队,有效减少集群中的算力闲置。同时,不同实验室或机构可以在同一服务层之上共建算力网络,实现跨组织的资源共享,从整体上显著提升算力投资回报率。
未来展望:下一代 Agentic AI 的形态
OpenTinker 关注的不仅是 “如何把强化学习系统跑起来”,更重要的是,它为下一代智能体基础设施提供了一种清晰的发展方向。在预训练模型主导的时代,核心目标是将单一模型不断做大做强;而在智能体时代,基础设施的重心正在转向模块化、服务化,以及对多智能体协同进化的原生支持。
混合智能体网络
未来的智能体应用,很可能不再依赖单一的 “全能模型”,而是由大量功能专一的小模型协同构成。有的模型专注于感知,有的负责长期记忆,有的承担规划、决策或执行职责。这类 “混合专家系统” 只有在训练、调度和协同机制高度解耦的前提下,才能高效演化。OpenTinker 提供的统一强化学习服务,使得这些异构智能体可以被联合优化与动态组合,从而为混合智能体网络的规模化演进奠定基础。
迈向自进化(Self‑Evolving)系统
更进一步,OpenTinker 所支持的并非一次性训练完成的静态模型,而是具备持续自我更新能力的系统。设想一个部署在 OpenTinker 上的编程助手:白天,它与程序员协作完成编码任务,并持续收集错误信息与用户反馈;夜晚,这些真实交互数据被送入后台,通过强化学习进行策略更新。第二天,一个能力更强、适应性更好的助手便自然诞生了。这正是终身学习与自进化系统的雏形。
得益于 OpenTinker 的强化学习即服务架构,这种 “使用。反馈。更新” 的循环可以被稳定地调度和长期执行,而不依赖人工干预。近期,UIUC U Lab 提出的 Multi-agent Evolve [https://arxiv.org/abs/2510.23595] 工作首次展示了在不依赖外部环境的情况下,智能体如何通过角色扮演与相互博弈实现自我进化。这一结果为自进化智能体提供了有力的实证支撑,也可以被视为 OpenTinker 所描绘愿景的早期体现。
结语:一起点亮强化学习的火炬
AI 的进步不应只属于掌握巨量算力的少数巨头。OpenTinker 想要证明的是,只要架构设计足够合理,智能体的进化就不必被昂贵的基础设施所垄断,它可以在任何地方发生。
无论你是致力于攻克前沿科学问题的研究者,希望将智能体技术真正落地的从业者,还是单纯对智能体与强化学习充满好奇的开发者,OpenTinker 都为你准备了一套易上手、可扩展、面向真实系统的工具体系。下一个通过强化学习创造突破性成果的人,或许正是拿起这把 “火炬” 的你。
从更宏观的视角来看,OpenTinker 也是 U Lab 正在构建的开源生态中的核心引擎。在 U Lab 的整体规划中,OpenTinker 负责提供稳定、可扩展的分布式强化学习训练能力,而其他项目则在此之上补齐 “能力模块” 和 “环境设计”,共同形成一个完整的智能体进化闭环。
开始探索吧:
OpenTinker 项目主页:[https://open-tinker.github.io/opentinker-page/]
GitHub 代码库:[https://github.com/open-tinker/OpenTinker]
U Lab 开源生态:[https://github.com/ulab-uiuc]
OpenTinker 正在让智能体强化学习不再是遥不可及的黑箱技术,而成为每一位好奇者手中真正可点燃未来的火炬。
传金所配资提示:文章来自网络,不代表本站观点。